TattelTale

App Name
TattelTale: Tatt “the” Tale
Role:
UX Designer and Creator
Literally meaning “Tatt the Tale”, TattelTale is a platform focusing on the user’s journey and the tattoo’s intention, helping streamline that potentially frustrating journey for each potential tattoo seeking user. TattelTale is an application developed for selective tattoo seekers with commitment issues stemming from quality control and time consuming past experience fails. These jaded ink seekers desire to enhance their personal identity and successfully translate their verbal aspiration and personal story into a permanent visual reality. TattelTale delivers higher caliber options offered at your fingertips. Follow my iteration and methodologies journey in my case study below.

Initially embarking on this iterative design journey, I began by diving into facts about the tattoo industry and collecting data to get a better idea about how many users would benefit from solving this problem space and why so many people are enticed and mesmerized by tattoos

Stats & Tatt Facts.

  • Historically...

    Tattoos were symbols of deep tribal identity and community, as well as earmarks of beauty, valor, social status, and wealth. They were also believed to contain magical and protective powers, and were great tools used to document components of cultural civilization.

  • It's a numbers game....

    59% of women have at least one tattoo compared to only 41% of men

    According to the market research firm IBISWorld, the tattoo industry generates an estimated $1.6 billion in revenue annually.

    Tattoos seem to be more popular with people who attained higher levels of education (32%) compared to those with lower education levels (26%).

    49% of individuals looking to get a tattoo consider the reputation of the tattoo studio or tattoo artist

    as the most important.

    43% get a tattoo with personal meaning

    8% consider the cost as the most important factor

    43% of people get tattoos to honor their loved ones

    37% get tattoos for style and beauty.

  • High grossing regret...

    Tattoo removal services will increase by 18% annually for the next few years. In addition, experts predict that tattoo removal services will increase by 18% each year moving forward.

Personal Interview

Chosen Methodology

 

Approaching the interview criteria, I sought out individuals between the ages of 25-55 who either had multiple tattoos, wanted them but never managed to jump on the band wagon for certain reasons, and tattoo artists who were both well established as well as newer to the game. I wanted a broad gambit of opinion and understanding. I gathered the information through one on one interviews both in person and via telephone depending on what was most convenient for each individual participant.

I compiled my interview results and separated the key insights out utilizing affinity mapping to get a better understanding of my primary user’s wants and needs.

Affinity Mapping

A Synopsis of Key Interview Insights

What the interviewed had to say…

 

Clayton

“Just started tattooing myself one day and took it from there. Gratifying because you see something start to finish on a day to day basis, you can zone out and focus, it’s meditative and you’re fully immersed.”

 

Claire

“An app like this would allow you to have more understanding and more freedom, more expansive ideas than what you would want to come up with on your own, because it would be like being in a room and having a bunch of artists throw all their ideas at you at the same time and that doesn’t ever happen.”

Stevie Moon

“This is what I love about tattooing. You know, it's to empower people -pieces- it's not like so finite as to what the images are, it's the individual what they're going through. It thrills the hell out of me. What an honor I get to literally be a part of their process, their ideals. Now we're getting into the Voodoo of tattooing psychic armor protection. Someone wants to literally have a visual aid of their diary of this existence, of this lifetime with the images they have. I can look at every tattoo and tell you where it was, my age at the time, what I was going through in my process at the time of growing up, whatever it may be, and every tattoo has that.”

 

Journey Mapping & Persona Development.

Journey Map

 
 

Persona

Diving right into…

 
  • The problem space at hand is created by an individual who wants to get a tattoobut doesn’t know the first place to start. They have an idea, but they need someone to bring that idea to life and there are too many artists to choose from without ultimately knowing who is going to give them the best result. They want options. Acquiring those options are time consuming, and if they dislike what any one artist draws, they still might settle against their better judgement, because they feel pressure hurting someone’s feelings and wasting their time. And then they are stuck with tattoo regret. I’m proposing a way to fix all of this emotional injustice.

  • How do we help someone bring their meaningful and personal possibility into a visual and permanent reality…

  • How Might We…….

    Help individuals find a way to bring their unique and original tattoo vision to life when the only thing they have to go on is their idea and the deep sentiment and the story behind it

 

As I readdressed the targeted problem space and formulating the HMW, I started assessing various user stories and dividing them into designated epics

User Stories & Their Epics

I chose a focused epic and further refined the accompanied user stories…

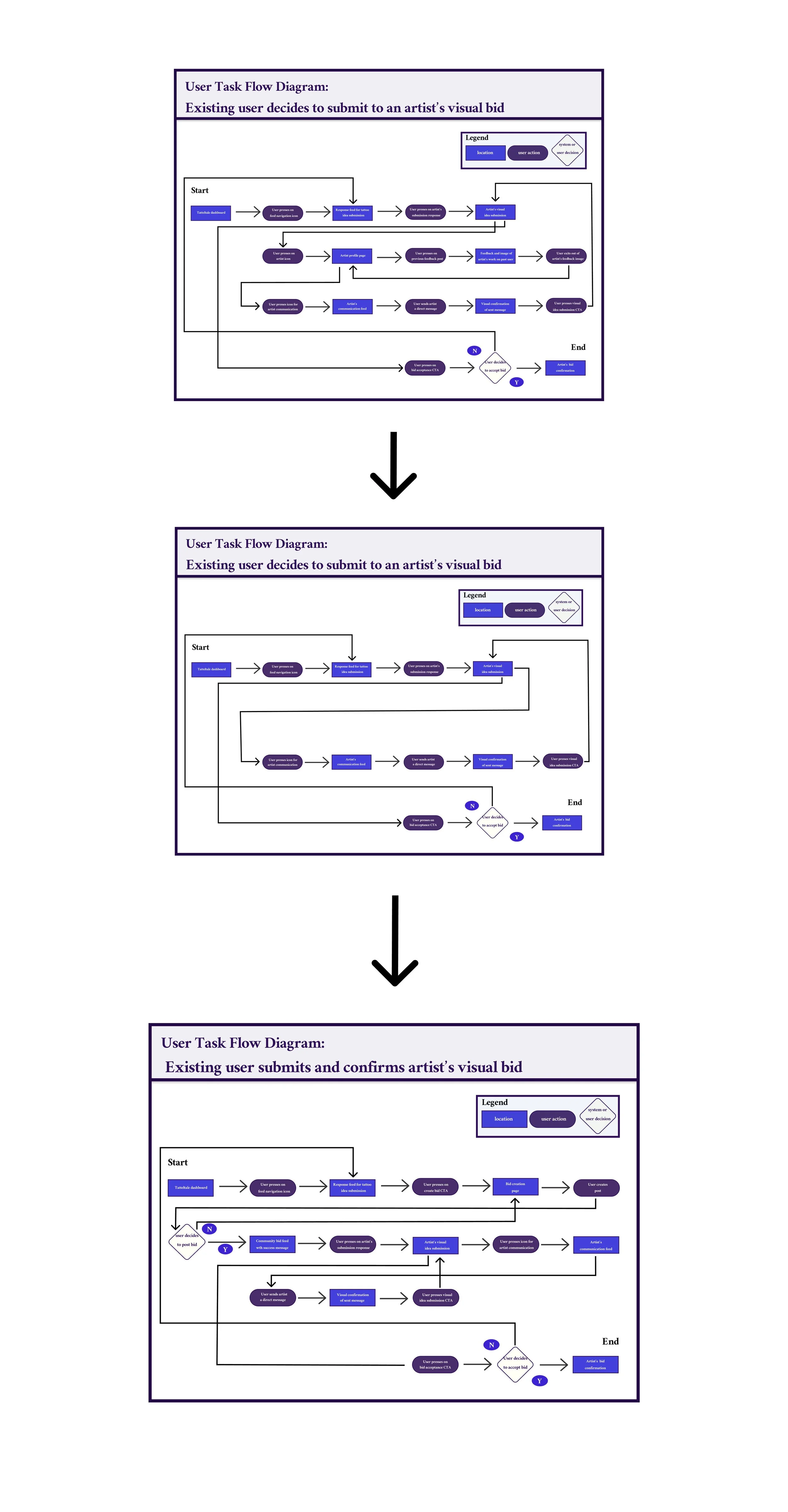
Then stimulated several iterations of a user task flow before finalizing the one I felt would best showcase the application’s features in order to build out my prototype screens

Artistic Bid Submission

 

  • As a user I want the ability to submit both words and image inspirations within my bid so that I can get a more accurate visual return on the tattoo idea I want

  • As a user I want my request to continue to cycle so that it gives ample time for artists to view my request and respond when inspired

  • As an artist I want the ability to upload a visual response to a user’s request when I feel so inspired so that I have the opportunity of winning their design favor and bid

  • As an artist, I would want the option to receive some type of financial compensation into a profile pot for my drawing so that in the event the user does not get the tattoos from me I am not losing out on profiting from my time and my original work

  • As a user, I want to be able to directly communicate with the artists that submit a visual bid so that I can get the end result of the tattoo that I want

  • As a user I want to make sure the artists that submit the bids are within a specific geographic range from me so that I will be able to travel to them to get tattooed

  • As an artist, I want to be notified when a user places a bid on my artistic submission so that I’m aware when a user wants to work with me

  • As a user I want to be sent a notification if an artist submits a visual response on my bid

  • As a user I want access to a variety of artists so that I can get the best design possible

  • As an artist, I want access to a variety of user tattoo ideas so that I can get inspired to create new levels of enticing and quality work

  • As an artist I want the opportunity to be discerning with the type of work I put out so that I feel more fulfilled in my craft

  • As a user who submits a request bid I want to see as many visual responses from artists as possible so that my pool of choices is as broad as it can be

  • As an artist, I would want the option to convert my drawing into an NFT so that no one else can copy my original work

From task flow to competitive analysis

Competitive Analysis & UI Inspo

After solidifying my task flow, I conducted some competitive analysis research to source out some great UI inspiration from Tattoodoo, 99 Designs, Instagram, and Reddit

Hand Sketching

Using the acquired competitive analysis as inspiration, I sketched out some screen ideas by hand

After completing my hand sketches, I then converted them into my first iteration of low fidelity wireframes

Implementing strategic solutions to obtain resourceful results

 

User Testing

Two rounds of user testing with specified tasks were categorized into a testing grid

Prioritization Matrix

Categorized the accumulated feedback findings into a prioritization matrix to further the next steps in my wireframe. iteration

User Testing Results, 1st & 2nd rounds

 
 

Prioritization Matrixes, 1st & 2nd rounds

From these findings, I applied my changes that I gathered from user feedback and refined my second round of wireframe screens

View Prototype

Mood: Rediscovering Personal Identity, Innovation, Risk & Reward

 

I then took inspiration from my wireframes and competitive analysis and designed a mood board to utilize toward my high fidelity mock ups

 

High Fidelity Wireframes

Using all the previous methodologies, I converted my wireframes to high fidelity mockups using the chosen task flow of creating an artistic bid feed, checking said feed, and successfully confirming an artist’s submission

 
 
  • As a tattoo loving user, you want to access the most creative and original artwork to hold permanent residence on your body. You create a feed to tell your story, why you desire the tattoo you desire in hopes others become inspired by your personal journey to invoke a creative response all their own.

  • With every feed you create, you evoke a community of creativity in the response you will obtain from your requested desire.

  • Let this creative community you’ve now formulated deliver your new tattoo destiny and your redefined personal identity in the art you decide to propagate onto your body.

 
 
View Prototype

Through usability testing, I discovered that my color scheme was somewhat polarizing to most users. They either loved or hated it. Even though it was beginning to grow on me, I decided to go back to the reiterative drawing board, using the way I designed my marketing website as direct inspiration and reformulated back to my original idea of a darker aesthetic in the UI.

TattelTale

High Fidelity Wireframes -the latest installment

View Protoype

Credits

Kelly Morgan
U/X Designer & Creator